
?好的学习、工作从选对一个对于自己好用的软件开始。
点击目录跳转至相应目录的内容,更方便观看
?目录
?一、DBeaver介绍1.它支持任何具有一个JDBC驱动程序数据库,也可以处理任何的外部数据源。2.跨平台使用、支持插件扩展,并且提供了许多数据库管理工具3.基本特性 ?二、下载、安装与使用1.DBeaver官网与安装(1)此时我选择的是DBeaver官网下载,步骤与下载程序如图(2)双击程序安装,安装过程按照我的步骤一步一步进行(3)安装程序中与安装成功图片,如图 2.打开DBeaver软件与使用(1)第一次打开程序大家可能不知道这讲的什么(2)正式使用(3)总结
?一、DBeaver介绍
DBeaver是免费和开源(GPL)为开发人员和数据库管理员通用数据库工具。
1.它支持任何具有一个JDBC驱动程序数据库,也可以处理任何的外部数据源。
DBeaver 通过 JDBC 连接到数据库,可以支持几乎所有的数据库产品,包括:MySQL、PostgreSQL、MariaDB、SQLite、Oracle、Db2、SQL Server、Sybase、MS Access、Teradata、Firebird、Derby 等等。
商业版本更是可以支持各种 NoSQL 和大数据平台:MongoDB、InfluxDB、Apache Cassandra、Redis、Apache Hive 等。
2.跨平台使用、支持插件扩展,并且提供了许多数据库管理工具
♔支持的操作系统
Windows (2000/XP/2003/Vista/7/10/11)LinuxMac OSSolarisAIXHPUXDBeaver 采用 Eclipse 框架开发,支持插件扩展,并且提供了许多数据库管理工具:ER 图、数据导入/导出、数据库比较、模拟数据生成等。
3.基本特性
支持数据库元数据浏览支持元数据编辑(包括表,列,键,索引)支持SQL语句和脚本的执行支持SQL关键字高亮显示(依据与不同是数据库)简单友好的显示页面?二、下载、安装与使用
我正在使用的DBeave,已经上传到到CSDN社区了,可以和我使用一样的,下载地址在这里
DBeaver一款好用的、免费的、开源的的数据库管理工具,可下载
1.DBeaver官网与安装
?DBeaver 社区版可以通过DBeaver官方网站(点击此处跳转)或者Github中文社区(点击此处跳转)进行下载。两者都为不同的操作系统提供了安装包或者解压版,可以选择是否需要同时安装 JRE。另外,官方网站还提供了 DBeaver 的 Eclipse 插件,可以在 Eclipse 中进行集成。
(1)此时我选择的是DBeaver官网下载,步骤与下载程序如图

?下载的程序?
(2)双击程序安装,安装过程按照我的步骤一步一步进行





?新建自己的文件路径,放置程序的安装文件,此时我建的文件名叫DBeaver

(3)安装程序中与安装成功图片,如图

?可以创建桌面快捷方式

2.打开DBeaver软件与使用
DBeaver 支持中文,安装过程非常简单,不多说,唯一需要注意的是 DBeaver 的运行依赖于 JRE。不出意外,安装完成后运行安装目录下的 dbeaver.exe 可以看到以下界面。
(1)第一次打开程序大家可能不知道这讲的什么
Create sample databaseDo you want to create sample database?
It can be used as an example to explore basic DBeaver features.
翻译:
创建示例数据库
要创建示例数据库吗?
它可以用作探索基本DBeaver特性的示例。
根据自己的需要,决定要不要创建新的数据库,一般不需要,这个软件使用起来很简单

首先打开相关服务

(2)正式使用
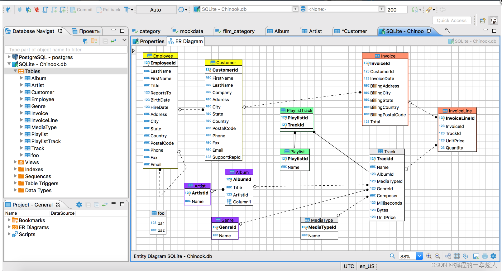
?根据自己使用的数据库类型进行选择,下载相应的驱动,用户名、密码什么的相信大家也看得懂,直接连接自己现有的数据库,可以查看自己的数据,并且快速查看ER图等非常方便,功能上肯定丰富,我就不给大家一个个的摆出来了,大家自己边学边用。






(3)总结
总结:鉴于大家这么优秀,没什么可总结的,希望大家顺利找到自己想做的事情
希望帮助到各位,完美收尾。???